This website requires JavaScript.
Explore
Help
Sign In
xCAT
/
xcat-core
Watch
2
Star
0
Fork
0
You've already forked xcat-core
mirror of
https://github.com/xcat2/xcat-core.git
synced
2026-04-28 02:57:47 +00:00
Code
Issues
Releases
Wiki
Activity
Files
fd5babbbfa413df9d24fc65fd9ef381faa2bb4e7
xcat-core
/
docs
/
source
/
overview
/
Xcat-arch.png
wangxiaopeng
c6c06d54d5
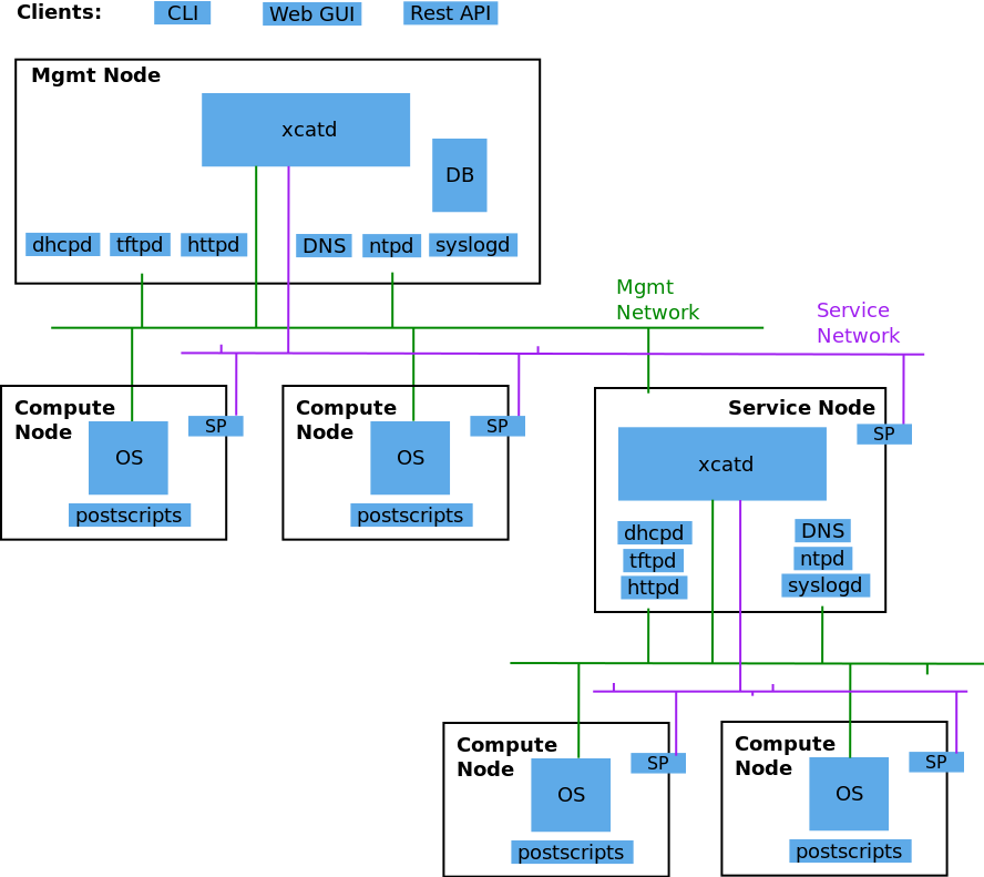
New doc: Add Overview part
2015-09-21 05:22:01 -04:00
46 KiB
888x791px
Raw
History
Reference in New Issue
View Git Blame
Copy Permalink